Image Details

Choose export citation format:

LROC NAC-derived Meter-scale Topography of the Moon’s South Polar Landing Sites: Digital Terrain Models and Their Quality Assessments

  • Authors: Ryodo Hemmi, Hiroka Inoue, Hiroshi Kikuchi, Hiroyuki Sato, Hideaki Miyamoto, Hisashi Otake, Mitsuo Yamamoto

Ryodo Hemmi et al 2025 The Planetary Science Journal 6 .

  • Provider: AAS Journals

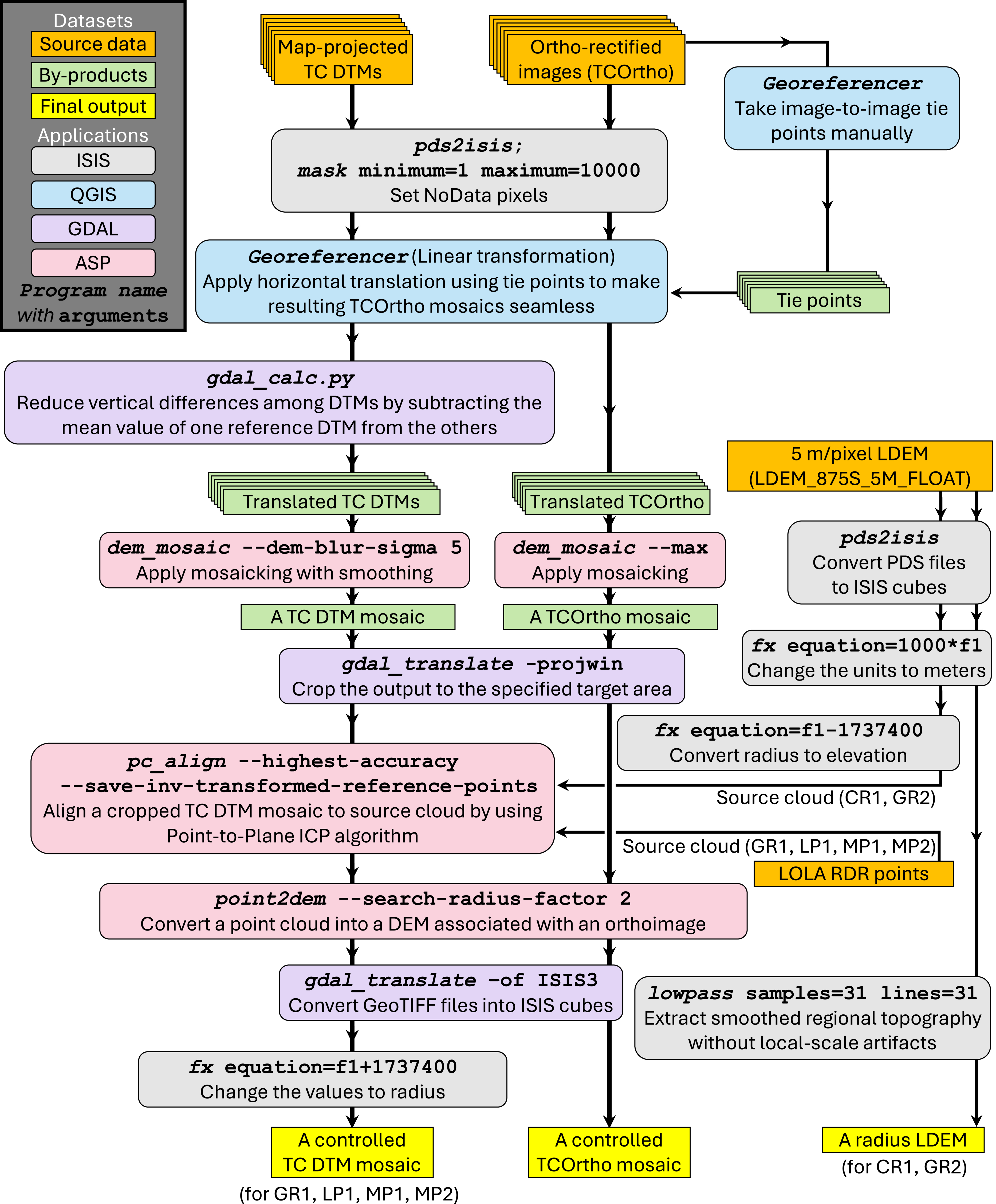
Caption: Figure 4.

Pipeline to prepare datasets of horizontal and vertical control sources (controlled TC DTMs and controlled TCOrtho mosaics). For CR1 and GR2, we used the smoothed LDEMs for vertical controls. Application boxes include commands with specific arguments that were required in its processing.

Other Images in This Article

Show More

Copyright and Terms & Conditions

Additional terms of reuse