Image Details

Choose export citation format:

AstroInspect: A Web-based System to Organize, Assess, and Visually Inspect Astronomical Objects

  • Authors: Natanael M. Cardoso, Claudia Mendes de Oliveira, Angela C. Krabbe, Analía V. Smith Castelli, Gustavo B. Oliveira Schwarz, Lilianne Nakazono, Ricardo Demarco, Maiara S. Carvalho, William Schoenell, Tiago Ribeiro, Antonio Kanaan, Antonio M. Saraiva

Natanael M. Cardoso et al 2026 The Astronomical Journal 171 .

  • Provider: AAS Journals

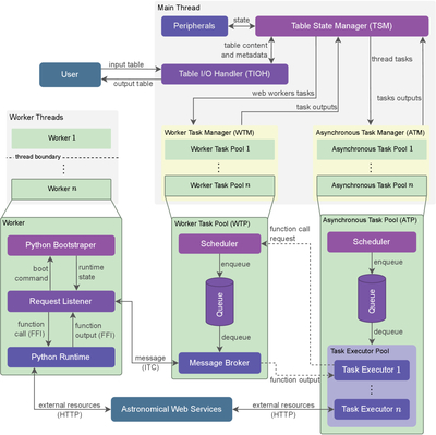
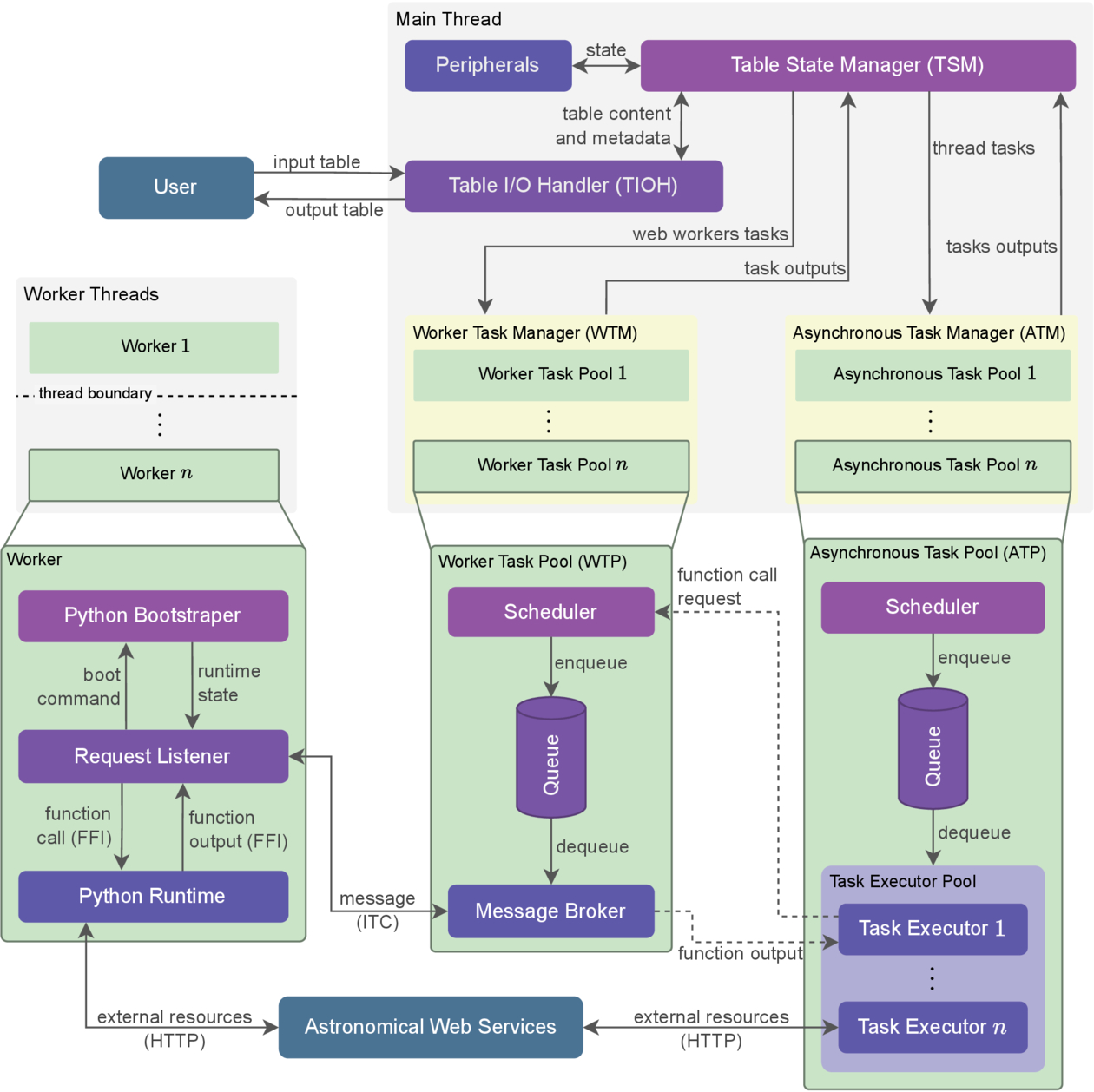
Caption: Figure 2.

Schematic of the AstroInspect system architecture, illustrating the interaction of its core components. The Table State Manager (TSM) maintains the global application state, and the Table I/O Handler (TIOH) manages data import and export. Concurrent task execution is managed by two specialized pools: the Worker Task Pool (WTP), which orchestrates computationally intensive tasks in isolated threads via workers running Python code, and the Asynchronous Task Pool (ATP), which handles I/O tasks via nonblocking Javascript functions running in the main thread. The Request Listener of the Worker interacts with the Python Runtime, calling functions and receiving their results back via the Foreign Function Interface (FFI), which enables data exchange between Javascript and Python. The Message Broker facilitates Inter-Thread Communication (ITC) between workers and the main thread. The executors (workers or asynchronous functions) can retrieve resources from Astronomical Web Services through Hypertext Transfer Protocol (HTTP). After a task is completed, its results (output data or error message) are dispatched to the TSM, where they are displayed in the GUI. Peripheral components interact with the TSM based on user actions. Solid arrows represent the data flow between components, while dashed arrows show an optional relationship between ATP and WTP, forming hybrid tasks in which the ATP initiates the task by performing I/O operations, forwards processing workloads to the WTP, and receives the result back, following a client–server relationship.

Other Images in This Article
Copyright and Terms & Conditions

Additional terms of reuse