Image Details

Choose export citation format:

A Genetic-algorithm-driven Convolutional Neural Network with Multimodal Fusion for Pulsar Candidate Identification

  • Authors: Yining Song, Nannan Zhai, Jun Li, Zhiyong Liu, Maozheng Chen

Yining Song et al 2026 The Astronomical Journal 171 .

  • Provider: AAS Journals

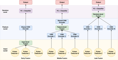
Caption: Figure 9.

Visualizations of early, mid-level, and late fusion methods. The figure illustrates that early fusion happens at the data input level, before the convolutional layers; mid-level fusion takes place at the feature extraction level, in the middle of the convolutional layers; and late fusion happens at the decision level, after all convolutional layers and before the fully connected and classifier layers.

Other Images in This Article

Show More

Copyright and Terms & Conditions

Additional terms of reuse